废文网sosadfun,这可是专为众多小说爱好者精心打造的在线网文阅读平台。在这里,全网多家知名小说平台的资源库汇聚一堂,玄幻冒险、都市商战、古装修仙、校园恋爱、异世界龙傲天等各类特色题材应有尽有。相信你定能在此寻觅到钟爱的小说。不仅如此,还能融入社区,与其他志同道合的伙伴分享阅读心得、结交好友呢。感兴趣的小伙伴,赶快到废文网sosadfun体验一番吧。
废文网怎么登陆
废文网登录入口 网址:https://sosad.fun
备用网址:https://www.xn--pxtr7m5ny.com/
登录入口:https://www.xn--pxtr7m5ny.com/login
废文网创建于2017 年,这是一个自始至终都依靠私人搭建,凭借私人资金维持支撑并运营至今的网站。该网站创立的初衷,仅仅是想为文学爱好者打造一方自由的小天地。在这儿,作者能够自由地进行创作:无需因违禁机制而被逼得近乎疯狂;无需无奈地删去那些合情合理的章节;也无需担忧自己创作的内容被埋没。
  
 
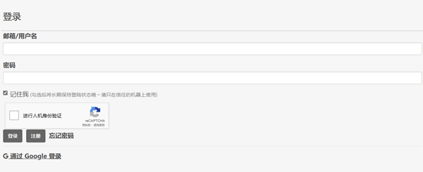
1、点击进入网站界面,划至最下方,使用中文语言(如果需要的话)。
  
 
2、之后返回最上方找到登录按钮,点击进入登录界面,输入账号。
  
 
3、没有账号的用户可以通过注册按钮进行注册。
  
 
4、输入正确的账号后完成验证即可正常使用。
  
 
1、安全保障:严格保障信息安全,采用多重加密技术。
2、快速稳定:具备快速运行与稳定运作的特性,为您在过程中带来流畅的体验。
3、实时同步:具备让页面达成同步的能力,便于在不同设备间实现文件共享。
4、个性化设置:依据个人喜好来定制,营造独属于自己的编辑环境。
1、让你在这里可以寻找更多书籍来追的软件,线上的资源都是应有尽有。
2、还能助力你收获更多惊喜,当下的热门资源也能为你所用。
3、随时随地即可让你来看,还会让你快速搜索即可获取。
1、这里会根据用户每天阅读的类型给用户推荐相关类型的书籍。
2、历经严格筛选,此处所有小说皆为精品版本,读者可放心直接阅读。
3、实用的护眼模式,能够助力用户减轻辐射对眼睛造成的伤害。
同类热门
热门软件
最新软件